Flink Catalog 是 Flink 提供的一个元数据管理组件,用于统一管理数据库、表、视图、函数等元数据,使得用户可以在 SQL 或 Table API 中像操作数据库一样方便地访问和管理不同数据源的结构信息,实现跨系统的数据互通和一致性操作。
Awestream 提供完整的 Flink 元数据管理解决方案,包含如下管理方式:
- SQL 方式:支持通过标准
SQL语句进行元数据操作 - 可视化方式:提供友好的图形界面进行元数据管理
StreamPark Catalog
Awestream 内置了 streampark catalog 作为默认元数据存储方案,具有以下特性:
- 多数据库支持:底层存储支持
H2、MySQL以及PostgreSQL - 业务集成:与业务数据库绑定,实现统一管理
- 完整对象支持:支持
database、table和view三级对象模型
可视化方式
通过 Awestream 控制台,你可以直观地浏览和操作所有元数据对象。

通过图形化界面完成以下操作:
- 创建/修改/删除 database(数据库)
- 创建/修改/删除 table(数据库)
- 创建/修改/删除 view(视图)
- 查看元数据详情
- 快速检索元数据对象
- ......
SQL 控制台
进入作业开发模块,依次点击 “导航面板” → “SQL 查询”:

从上图可以看出,点击 "SQL 查询" 按钮之后,在操作工具栏会固定出现一个 “SQL Query” 的页签,中间是你写 Flink SQL 核心的工作区域,当然注释里面也提示了支持的语法。
SQL 操作
你可以通过 SQL 去管理元数据,Awestream 支持所有的 Flink SQL 语法,包括但不限于以下:
- CREATE: 创建新的元数据,如:
Catalog、数据库、表、视图等 - DROP:移除已存在的数据结构,如:
Catalog、数据库、表、视图等 - ALTER:修改已存在元数据的属性或定义,如:数据库、表、视图等
- SHOW: 列出
Catalog、数据库、表、视图或Function等信息 - DESCRIBE: 获取表的详细结构信息
- SELECT :实时数据预览
- INSERT :实时数据同步
- ......
右键操作
除了通过 SQL 的方式管理元数据,这里还提供了 “右键元数据树” 的快捷方式。不同的树节点对应不同的操作:
- Catalog 节点:支持 “复制名称” 以及 “插入
DDL” 的操作 - Database 节点:支持 “复制名称” 以及 “插入
DDL” 的操作 - Tables 节点:支持 “刷新” 以及 “插入表” 的操作
- Table 节点:支持 “复制名称” 、 “插入DDL”、“修改属性”以及 “删除表” 的操作
- Views 节点:仅支持 “刷新” 的操作
- View 节点:支持 “复制名称” 、 “插入DDL” 以及 “删除视图” 的操作
Catalog 管理
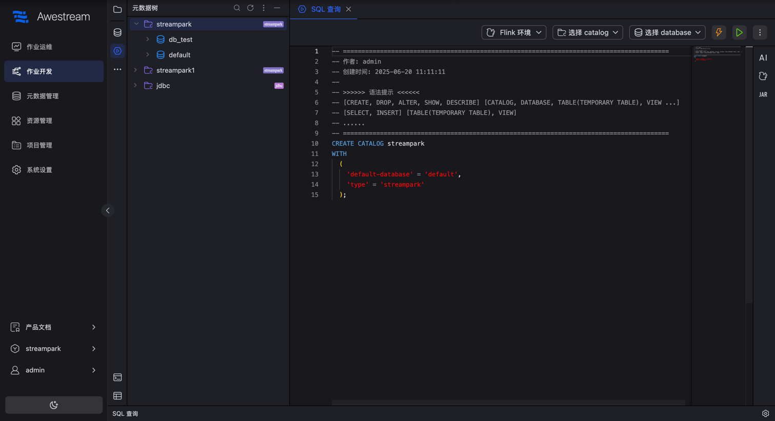
鼠标移动至元数据树的 Catalog 节点,然后右键,可以看到支持 复制名称 以及 插入 DDL 的操作。

点击 插入DDL 操作后,可以看到把当前选中的 Catalog 节点的 DDL 信息插入到了右侧的工作编辑区,你直接通过修改相关的配置,即可执行并创建 Catalog。

Database 操作
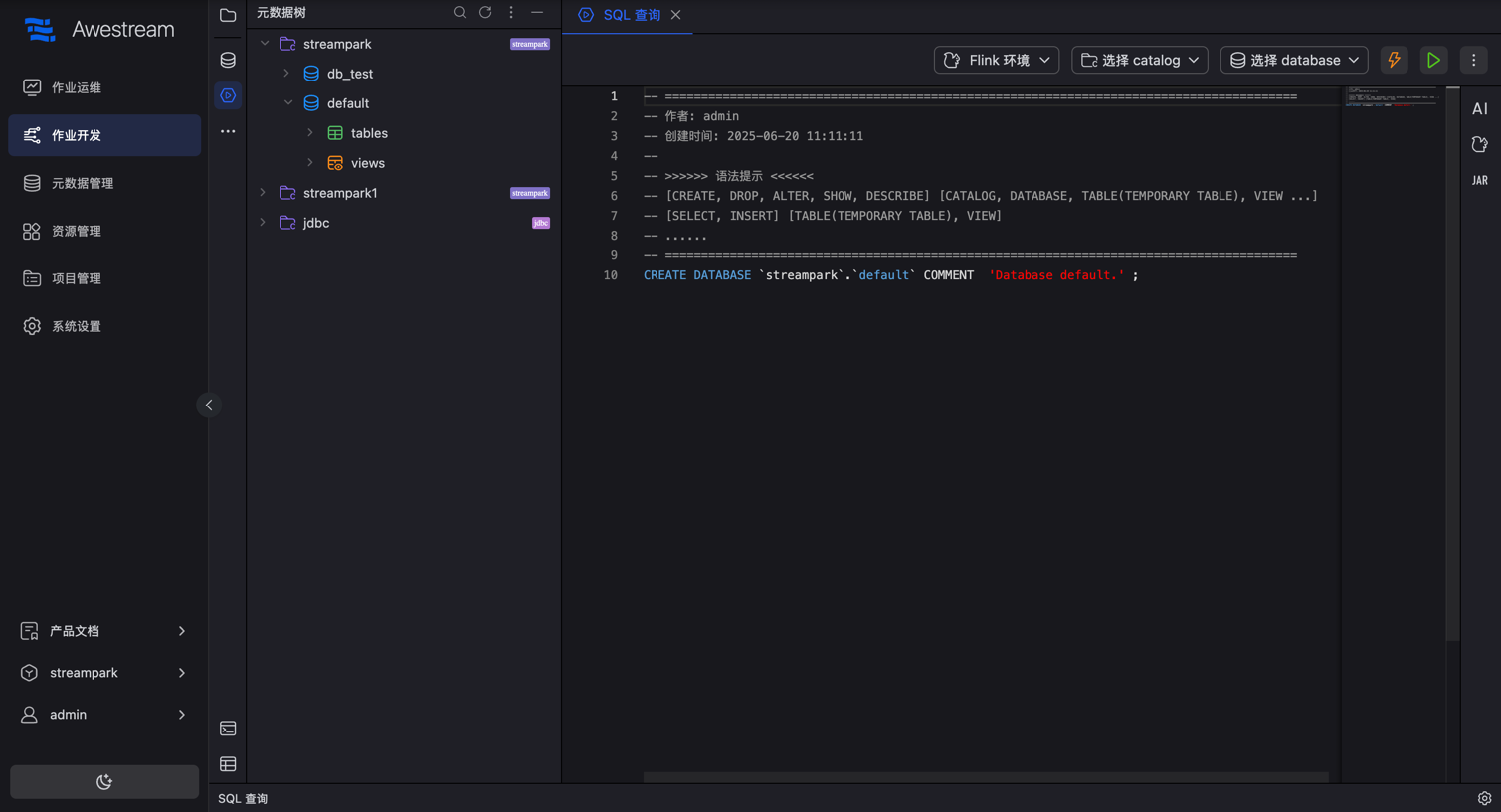
鼠标移动至元数据树的 Database 节点,然后右键,可以看到支持 复制名称 以及 插入 DDL 的操作。

点击 插入DDL 操作后,可以看到把当前选中的 Database 节点的 DDL 信息插入到了右侧的工作编辑区,你直接通过修改相关的配置,即可执行并创建 Database。

Tables 操作
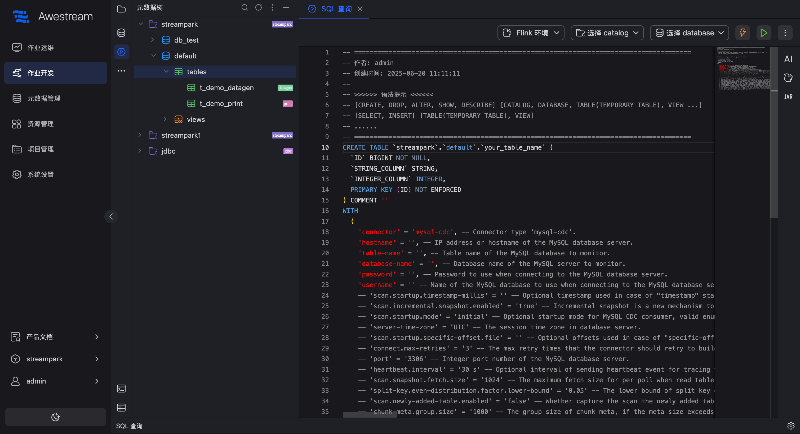
鼠标移动至元数据树的 Tables 节点,然后右键,可以看到支持 刷新 以及 插入表 的操作,可以通过选择连接器来快速创建表。

例如这里选择了 jdbc 连接器,那么在右侧的工作编辑区域,会根据我们选择的连接器,自动填充对应的 建表模板,如下图所示:

Table 操作
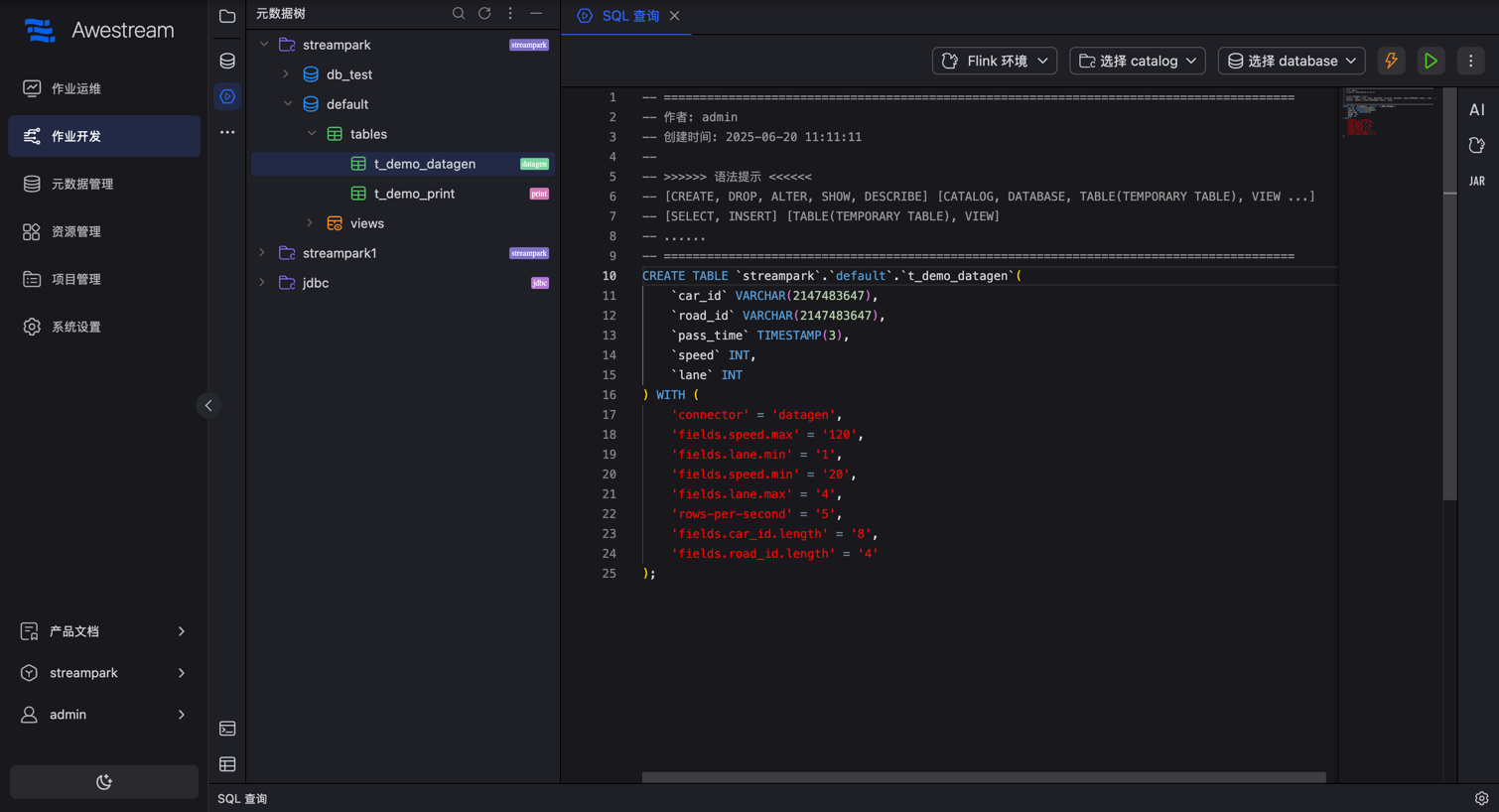
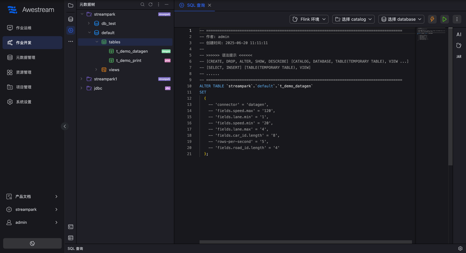
鼠标移动至元数据树的 Table 节点,然后右键,可以看到支持 复制名称 、 插入DDL、修改属性以及 删除表 的操作。

如果点击复制名称,会直接复制对应的表名。点击删除表,会自动把表删除。当然也可以插入 DDL,在右侧的工作编辑区会看见对应表的 DDL 内容,如下图:

当然也可以右键修改表的属性,如下图:

Views 操作
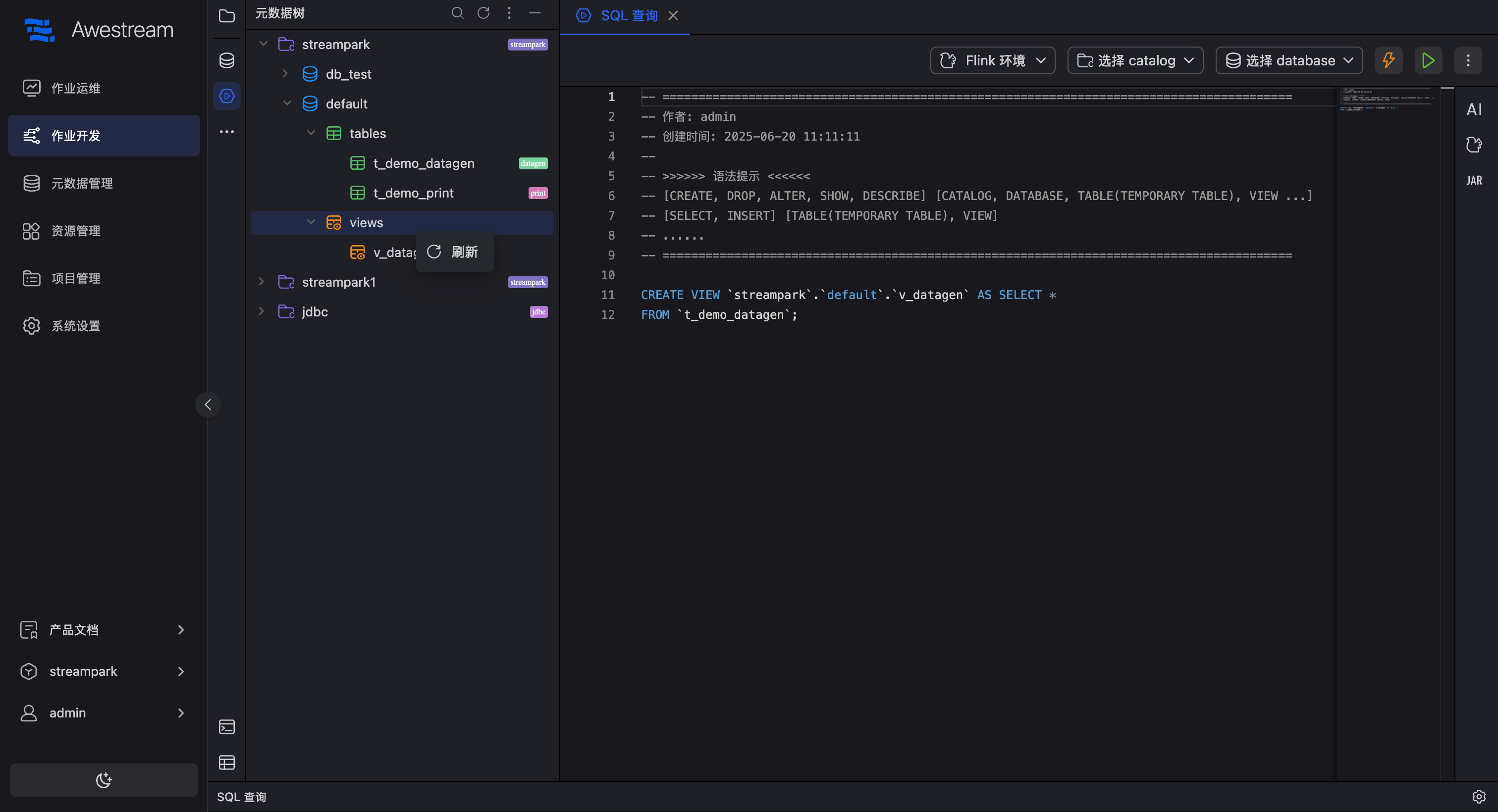
鼠标移动至元数据树的 Views 节点,然后右键,可以看到仅支持 刷新 的操作。

View 操作
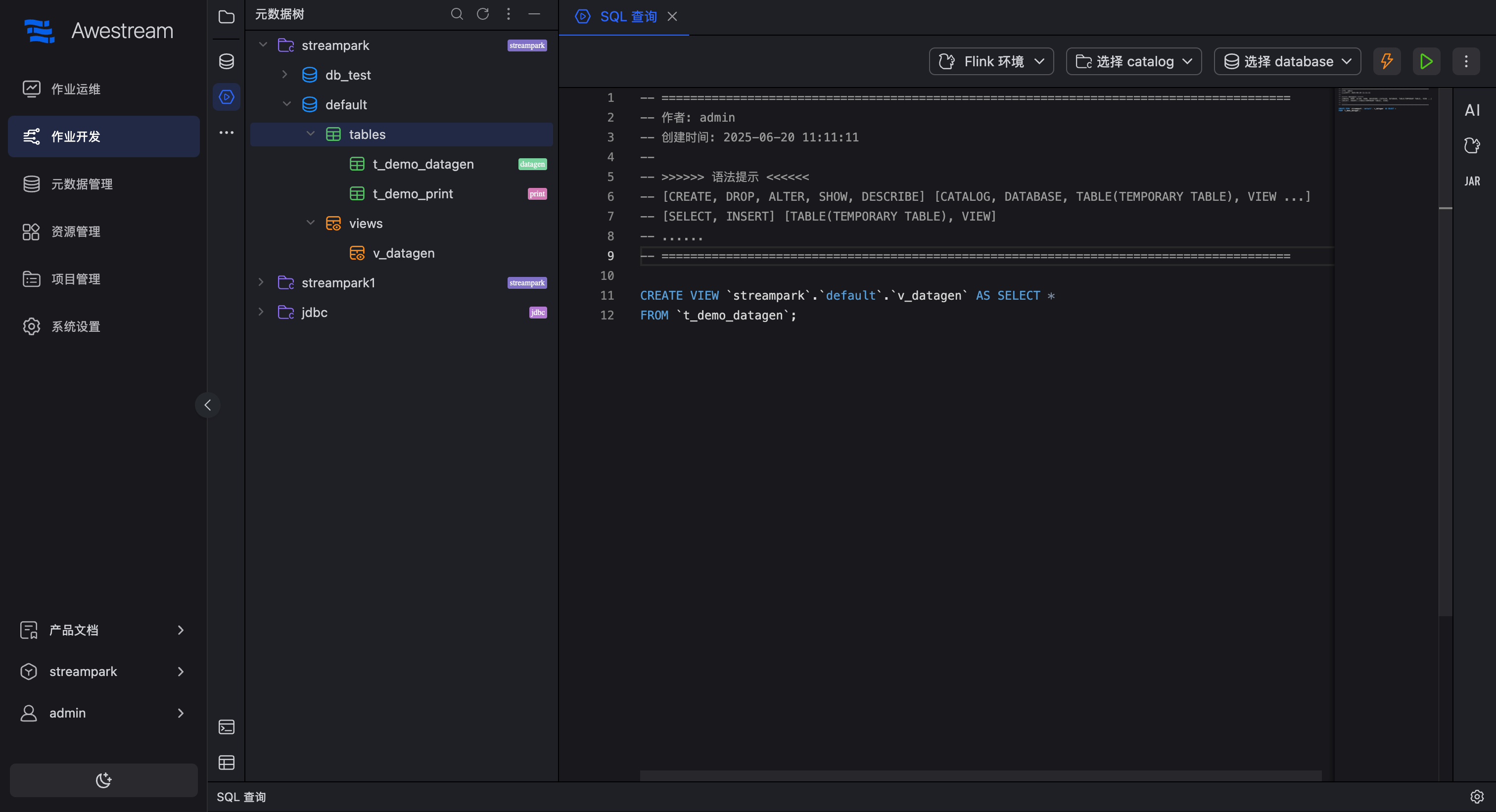
鼠标移动至元数据树的 View 节点,然后右键,可以看到支持 复制名称 、 插入DDL 以及 删除视图 的操作。

如果点击复制名称,会直接复制对应的表名。点击删除表,会自动把表删除。当然也可以插入 DDL,在右侧的工作编辑区会看见对应表的 DDL 内容,如下图:

